1. 메인프레임


· 부서별 메뉴구성
· 개인별 사용 가능한 메뉴만 활성화
· 공지관리
· 임직원 정보관리
· 주간근무현황 관리


2. 사용자권한


· 조회,수정,삭제권한을 별도로 부여가능
· 다언어 지원을 위한 메뉴명 현지어 변경가능
· 시스템관리자 모드 지원
· 사용자등급관리
  1등급 : 시스템권한자 및 총무관리자
  2등급 : 부서관리자
  3등급 : 평직원
  4등급 : 수습직원
· 퇴사직원 권한 회수기능


3. 통합코드표


· 다양한 분류 지원
· 사용자 입맛에 맞는 분류명칭 부여가능
· 사용자 입맛에 맞는 분류추가
· 추가개발시 융퉁성 있는 조건을 담을 수 있음


4. 단가관리


· 자재단가항목 : 구매단가, 판매단가
· 제품단가항목 : 벤더단가, 매출단가
· 단가이력관리
· 전표에 실단가 일괄적용
· 상신에 의한 단가변동 관리


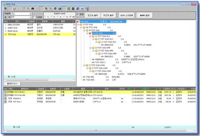
5. BOM등록


· TREE BOM 화면
· LEVEL에 따른 TREE expand
· 다양한 출력물 지원
· 반자동화 형태의 BOM 생성으로 빠른 구성가능
· BOM 변경관리 : 상신에 의한 변경적용


6. MPS 예상매출


· 제품분류별 주차별 예상매출
· 제품분류에 따른 제품코드 주차별 예상매출
· 코드변환기를 연동하는
   SOP예정계획
   SOP확정계획
   일간계획을 지원


7. 코드변환


· 모업체 코드관리
· 자사 코드 매칭,원수 관리
· 일일납품계획 수립
· SOP예정계획 수립
· SOP확정계획 수립


8. 전표등록


· 전표등록창은 모두 동일한 레에이아웃에서 처리
· 보이는 필드 사용자 선정
· 필드 초기값 사용자 선정
· 검색기능 지원
· 필터기능 지원


9. 거래명세표


· 명세표번호 관리
· 전용지 이용가능
· 발행이력 관리
· 자재,제품 전표 출력가능


10. 정산관리


· 구매정산, 영업정산 지원
· KRW, USD 정산지원
· 업체별 정산일 관리
· 업체별,품목별 연간실적관리
· 마감을 위한 다양한 출력물 지원


11. 재고조회


· 사내재고, 사외재고, 통합재고, BOM재고 조회지원
· 국내,해외 발주잔량 통합관리
· 창고별 업체별 트리형식
· 이력 베이스 가감산 방식
· 재고는 사원모두가 공유해야 할 자료이며 정확도가 생명
· 전표입력과 동시에 실시간 재고반영
· 창고입고시 담당자 확인모듈 지원
· 서버 SHELL을 이용한 자동화된 총재고 갱신

· 재고는 누구보다 자신있는 ERP 입니다.


12. 생산관리


· 주차별 생산계획
· 사내생산계획, 사내검사계획, 외주생산계획 수립가능
· 관련 자재출고계획 자동수립
· 생산소요처별 자재 출고요청

· 생산계획에서 생산일보등록
  BOM, BOMWC를 통한 소요품목 자동산출
· 실재고와 실시간 연동방식


13. 품질관리


· 수입검사, 출하검사, 공정검사 일보
· 무검사이면 일보 자동생성
· 불량수에 따른 집계관리
· 불량수에 따른 집계관리
· 재작업관리
· 치구관리


14. 삼성SCM


· W.Forecast Reponse
· D.Forecast Reponse
· DO invoice Publish
· PO invoice Publish
· SPEC printing


15. 인사관리


· 사원마스터 관리
· 각종증명서 관리


16. 근태관리


· 출퇴근리더기 연동 가능
· 사급직 잔업,특근시간 관리
· 근태시간 급여연동
· 연차관리


17. 급여관리


· 근태시간 급여연동
· 급여명세서 출력
· 다양한 급여출력 지원


18. 총무관리


· 입출금관리
· 통장잔액관리
· 업체거래원장
· 월말결산표
· 수불계획
  기업 활동을 하는 모든 곳에서 필요한 모듈로 구성되었습니다.


19. 경영관리


· 연간매매분석
· 연간손익분석

  얼마나 사는지 얼마나 팔았는지 한눈에 그래프로 보여주는 모듈입니다.
  관리비, 인건비를 적용하여 얼마나 남았는지 계정별로 보여주는 모듈입니다.


top